go top

智慧安全監控辦公室,降低管理成本與時間

解決傳統PC面臨的挑戰
  • icon
    資料安全問題

    避免內賊、駭客、病毒導致資料外洩

  • icon
    高額隱藏成本

    大幅降低傳統PC管理與維護

  • icon
    IT管理效率低落

    分散個別管理費力又耗時

服務優勢

資料安全由私服器端統一儲存,預防內部竊賊與外在駭客、防止病毒擴散架構到個別防火牆等

  • 01
    浮水印及追蹤隱藏碼獨家技術
    • 浮水印提醒離開座位將螢幕鎖住,降低資料外洩
    • 隱藏碼提升螢幕拍照洩漏修復效率
  • 02
    提升效能
    • 高可用性:HA架構確保服務完整性
    • 高相容性:外接硬體完整相容
    • 高流暢性:支援4K多媒體與高畫質圖片
  • 03
    安全管控
    • 安全登入:多層式帳號分類控管與整合
    • 安全機制:前端到後端提供安全保護
    • 安全保障:資料不落地避免硬體故障導致資料遺失
  • 04
    維運管理
    • 統一部署:自動化虛擬桌面環境
    • 高效管理:單一平台控制
    • 降低事故:避免人員不當使用或失誤

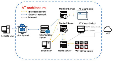
AT架構概念圖

  • 外部網路連接: 遠端用戶可以透過 Public IP 與 Connection Server 驗證,完成後便可連接 AT Dashboard與VDI環境
  • 內部網路連接: 本地用戶直接與Monitor Server及Control Sever溝通驗證,取用VDI環境與服務
  • Internet網路: VDI環境透過實體Node Server橋接虛擬交換器,達到出口對外網路
figure
figure
  • 大量部署

    網路安裝所有Client上線速度縮短90%

  • 統一管理

    單一控制平台維運效率提升80%

  • 安全登入

    多層式帳號分類控管與整合

  • 安全機制

    從末端到服務端提供安全保護

  • 高可用性

    可提供HA架構確保所有服務不會中斷

  • 高保障性

    確保資料不會因為硬體故障造成的損失

  • 高品質體驗

    如同高規格PC的體驗效果

  • 高相容性

    外接硬碟內部業務系統完整相容